 |
| |
มีปัญหา ติดต่อฐานข้อมูล VB2008 กับ Access อ่าคับ มันconnect ไม่ได้ ไม่รู้ว่าเป็นอะไร ติดแร้วงง |
| |
 |
|
|
 |
 |
|
มันยัง error เหมือนเดิมคับ
มันขึ้นข้อความนี้อ่ะคับ เผื่อช่วยได้น่ะคับ The 'Microsoft.Ace.OleDb.12.0' provider is not registered on the local machine.
|
 |
 |
 |
 |
| Date :
2011-03-16 08:53:12 |
By :
termja |
|
 |
 |
 |
 |
|
|
 |
 |
|
 |
 |
 |
|
|
 |
 |
|
ในเครื่องไม่ได้ติดตั้ง Accress 2007 ขึ้นไปใช้ไหมครับ ทดลองหาตัว AccessDatabaseEngine มาติดตั้งดูครับ
|
 |
 |
 |
 |
| Date :
2011-03-16 09:25:46 |
By :
kaimuk |
|
 |
 |
 |
 |
|
|
 |
 |
|
 |
 |
 |
|
|
 |
 |
|
ตอนนี้ใช้ Access 2007 ยุคับ...แล้วผมยังจะต้องลง AccessDatabaseEngine ยุรึเปล่าคับ
พอดีไม่รุ้จิง ๆ คับ ขอบคุณคร๊าาาฟ ช่วย ๆ หน่อยน่ะคับ
|
 |
 |
 |
 |
| Date :
2011-03-16 09:43:12 |
By :
termja |
|
 |
 |
 |
 |
|
|
 |
 |
|
 |
 |
 |
|
|
 |
 |
|
Dim connectionStr As String = "Provider=Microsoft.ACE.OLEDB.12.0;Data Source= Apartment.accdb"
เแยๆก็ได้มั่งครับ ข้อมูลก็เก็บไว้ที่ bin -->debug ซะ
|
 |
 |
 |
 |
| Date :
2011-03-16 12:18:17 |
By :
sayki |
|
 |
 |
 |
 |
|
|
 |
 |
|
 |
 |
 |
|
|
 |
 |
|
http://www.microsoft.com/downloads/en/details.aspx?FamilyID=7554F536-8C28-4598-9B72-EF94E038C891&displaylang=en
ลองลงดูครับ ว่าได้ผลหรือไม่
|
 |
 |
 |
 |
| Date :
2011-03-16 13:01:38 |
By :
kaimuk |
|
 |
 |
 |
 |
|
|
 |
 |
|
 |
 |
 |
|
|
 |
 |
|
ใช้ Window 64 Bit หรือเปล่าครับเนี้ย
|
 |
 |
 |
 |
| Date :
2011-03-16 16:21:32 |
By :
kaimuk |
|
 |
 |
 |
 |
|
|
 |
 |
|
 |
 |
 |
|
|
 |
 |
|
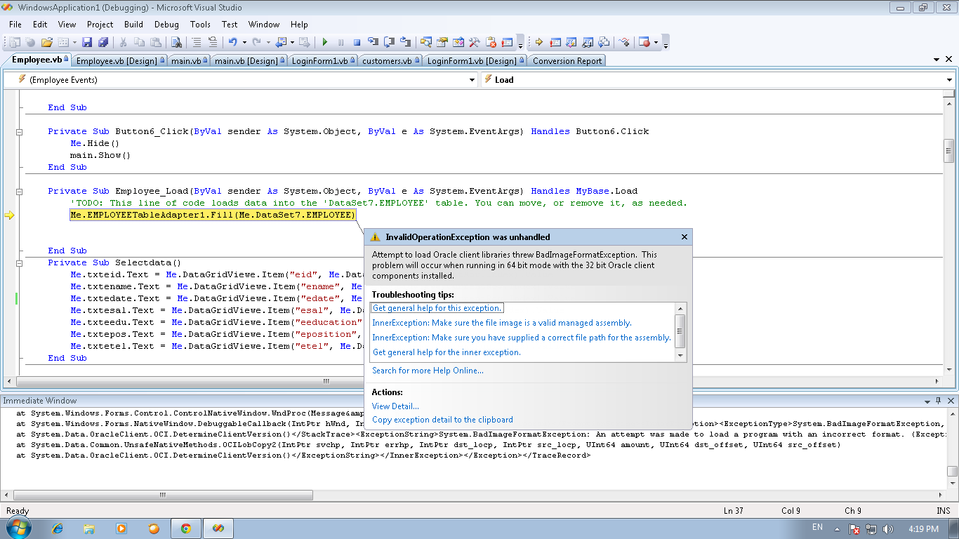
คุณ : kaimuk ผมใช้ windows 7 64bit คับ
คุณ angelrings0 เด๋วจะลองน่ะคับ พอดีผมลง windows ใหม่ เด๋วจะมาถามเป็นระยะ น่ะคับ ขอบคุณม๊าาก ๆคับ สำหรับ code
แต่ ของผมมัน .accdb น่ะคับ..
|
ประวัติการแก้ไข 2011-03-16 21:07:11
 |
 |
 |
 |
| Date :
2011-03-16 21:02:12 |
By :
termja |
|
 |
 |
 |
 |
|
|
 |
 |
|
 |
 |
 |
|
|
 |
 |
|
ที่ Project properties เลือก Tab Compile เลือ Button Advanced Compile Options ที่ Target CPU เลือกเป็น x86 ครับ

|
 |
 |
 |
 |
| Date :
2011-03-17 08:58:35 |
By :
kaimuk |
|
 |
 |
 |
 |
|
|
 |
 |
|
 |
 |
 |
|
|
 |
 |
|
โทษที่ให้ไปอันเดียว เอาไปอีกอัน คิคิ
' Code ติดต่อกับฐานข้อมูล Accress 2007
strConn = "Provider=Microsoft.ACE.OLEDB.12.0; " & _
"Data Source=..\\Computer_CheckcoseEmployees.accdb;Persist Security Info=False"
|
 |
 |
 |
 |
| Date :
2011-03-17 11:49:55 |
By :
angelrings0 |
|
 |
 |
 |
 |
|
|
 |
 |
|
 |
 |
 |
|
|
 |
 |
|
ตอนนี้ ลง windows ใหม่แล้วคับ เป็น windows 7 32bit โปรแกรมที่ลง VB2010 Access2007+AccessdatabasesEngine(ตามที่ให้download) ส่วนใน โปรแกรมผมก้เปลี่ยนเป็น 86x เรียบร้อยแล้ว
' Code ติดต่อกับฐานข้อมูล Accress 2007
strConn = "Provider=Microsoft.ACE.OLEDB.12.0; " & _
"Data Source=..\\(ชื่อdatabaseของผม).accdb;Persist Security Info=False"
แต่มันยังติด conn.open() เหมือนเดิม
อันนี้คือ error ที่มันฟ้องคับ
A first chance exception of type 'System.Data.OleDb.OleDbException' occurred in System.Data.dll
ฝากด้วยน่ะคับ...ผม งง มากเลยตอนนี้ ไม่รู้จะทำยังไง ขอบคุณมากคับ
|
 |
 |
 |
 |
| Date :
2011-03-18 09:03:08 |
By :
termja |
|
 |
 |
 |
 |
|
|
 |
 |
|
 |
 |
 |
|
|
 |
 |
|
ลองใช้ Control ดูครับ ว่า สามารถ Connect Database ได้หรือไม่
คลิกขวาที่ Toolbox

เลือก Choose Items

เลือกตามภาพเลยครับ


เลือก Browes
|
ประวัติการแก้ไข 2011-03-18 10:10:39 2011-03-18 10:13:29
 |
 |
 |
 |
| Date :
2011-03-18 10:07:55 |
By :
kaimuk |
|
 |
 |
 |
 |
|
|
 |
 |
|
 |
 |
 |
|
|
 |
 |
|
ขอบคุณทุกท่านมากคับ..ตอนนี้ใช้ได้แรร้วคับ สงสัยจะเป็นเรื่อง DB access ที่ผมเชื่อมต่อคับ
เพราะตอนนี้ลองสร้างฐานข้อมูลใหม่แร้ว มันใช้ได้ ขอบคุณมากคับ
|
 |
 |
 |
 |
| Date :
2011-03-18 10:56:50 |
By :
termja |
|
 |
 |
 |
 |
|
|
 |
 |
|
 |
 |
 |
|
|
 |
 |
|
อิอิ เริ่ม แจ่มละ แต่ผมเขียนมาตั้งหลายโปรแกรมไม่เคยเอามาเชื่อมกันเลย
Table แต่ละอันไม่เชือมกัน ก้อ เรียกใช้งานได้ เชื่อมแล้วปวดหัวไม่เชื่อมดีกว่า อิอิอิ
|
ประวัติการแก้ไข 2011-03-18 16:03:39
 |
 |
 |
 |
| Date :
2011-03-18 16:00:42 |
By :
angelrings0 |
|
 |
 |
 |
 |
|
|
 |
 |
|
 |
 |
 |
|
|
 |
 |
|
ช่วยที่ครับ ของผม มัน win 7 64bit เหมือนกาน มันไม่มีให้เลือก X86 ไม่มีเลย ทำไงดี พอจะมีวิธีป่าว
|
 |
 |
 |
 |
| Date :
2011-03-24 15:43:47 |
By :
aek |
|
 |
 |
 |
 |
|
|
 |
 |
|
 |
 |
 |
|
|
 |
 |
|

|
 |
 |
 |
 |
| Date :
2011-05-24 14:02:13 |
By :
may |
|
 |
 |
 |
 |
|
|
 |
 |
|
 |
 |
 |
|
|
 |
 |
|

เป็นแบบนี้ควรแก้อย่างไรครับ เพิ่งหัดเขียน
|
 |
 |
 |
 |
| Date :
2011-06-30 09:44:43 |
By :
paman |
|
 |
 |
 |
 |
|
|
 |
 |
|
 |
 |
 |
|
|
 |
 |
|
Not Found แปลว่าไม่พบครับ 
|
 |
 |
 |
 |
| Date :
2011-06-30 09:50:45 |
By :
webmaster |
|
 |
 |
 |
 |
|
|
 |
 |
|
 |
 |
 |
|
|
 |
 |
|
ควรบย้าย ดาต้าเบสไปไว้ในโฟรเดอร์ไหนครับ เพราะว่าดูเหมือนมันจะหาดาต้าเบสไม่เจอ
|
 |
 |
 |
 |
| Date :
2011-06-30 10:07:52 |
By :
paman |
|
 |
 |
 |
 |
|
|
 |
 |
|
 |
 |
 |
|
|
 |
 |
|
ผมไม่แน่ใจน่ะคับ..แต่ คิดว่า ตรง datasource อ่ะคับ เราระบุุตรงไหน เราก้เอาไว้ตรงนั้นน่ะ คับ
|
 |
 |
 |
 |
| Date :
2011-06-30 15:05:01 |
By :
termja |
|
 |
 |
 |
 |
|
|
 |
 |
|
 |
 |
 |
|
|
 |
 |
|
มันขึ้นว่าCould not find installable ISAM. จะแก้ยังไงดีค่ะ
|
 |
 |
 |
 |
| Date :
2011-07-13 00:16:10 |
By :
memorywhite |
|
 |
 |
 |
 |
|
|
 |
 |
|
 |
 |
 |
|
|
 |
 |
|
Could not find installable ISAM.
แก้ยังไงดีคค่ะ
Code (VB.NET)
Option Explicit On
Option Strict On
Imports System.Data
Imports System.Data.OleDb
Public Class Form1
Dim strConn As String
Dim Conn As New OleDb.OleDbConnection
Dim da As OleDb.OleDbDataAdapter
Dim ds As New DataSet
Dim dt As DataTable
Dim dr As DataRow
Dim CurrentStorage As Integer
Dim IsFind As Boolean = False
'ฟอร์มโหลด
Private Sub Form1_Load(ByVal sender As System.Object, ByVal e As System.EventArgs) Handles MyBase.Load
strConn = "Provider = Microsoft.Jet.OLEDB.4.0; Data Source = D:\Project.mdb"
With Conn
If .State = ConnectionState.Open Then .Close()
.ConnectionString = strConn
.Open()
End With
ClearAllData()
ShowAllStorage()
FormatAllStorage()
End Sub
|
 |
 |
 |
 |
| Date :
2011-07-13 00:17:17 |
By :
mumu |
|
 |
 |
 |
 |
|
|
 |
 |
|
 |
 |
 |
|
|
 |
 |
|
ลองเปลี่ยน Connection String ดูครับ 
|
 |
 |
 |
 |
| Date :
2011-07-13 06:11:04 |
By :
webmaster |
|
 |
 |
 |
 |
|
|
 |
 |
|
 |
 |
 |
|
|
 |
 |
|
จะเปลี่ยนยังไงดีค่ะ พอดีเพิ่งหัดเขียนอ่าค่ะ ช่วยอธบายหน่อยค่ะ
|
 |
 |
 |
 |
| Date :
2011-07-13 10:26:43 |
By :
mumu |
|
 |
 |
 |
 |
|
|
 |
 |
|
 |
 |
 |
|
|
 |
 |
|
ใช้ connection string ตามนี้ดูครับ
"Provider=Microsoft.JET.OLEDB.4.0;data source=DB_Name.mdb;"
แล้วเอาไฟล์ .mdb ของเราไปไว้ใน \bin\Debug
|
 |
 |
 |
 |
| Date :
2011-07-13 16:04:28 |
By :
phisin |
|
 |
 |
 |
 |
|
|
 |
 |
|
 |
 |
 |
|
|
 |
 |
|
ถ้าใช้connectcแบบนี้
"Provider=Microsoft.JET.OLEDB.4.0;data source=DB_Name.mdb;"
มันerrorแบบนี้ค่ะ 'JET' is not a member of 'Microsoft'.
|
 |
 |
 |
 |
| Date :
2011-07-17 10:25:29 |
By :
mumu |
|
 |
 |
 |
 |
|
|
 |
 |
|
 |
 |
 |
|
|
 |
 |
|
ลองดูตัวที่ผมแนะนำได้หรือเปล่าครับ ODBC
|
 |
 |
 |
 |
| Date :
2011-07-17 16:29:07 |
By :
webmaster |
|
 |
 |
 |
 |
|
|
 |
 |
|
 |
 |
 |
|
|
 |
 |
|
ยังค่ะ...ตอนนี้โปรแกรมมันอ่านไฟล์โปรแกรมที่สร้างขึ้นอ่าค่ะะ จะแก้ยังไงดีค่ะ
|
 |
 |
 |
 |
| Date :
2011-07-20 13:47:45 |
By :
mumu |
|
 |
 |
 |
 |
|
|
 |
 |
|
 |
 |
 |
|
|
 |
 |
|
ยังค่ะ...ตอนนี้โปรแกรมมันอ่านไฟล์โปรแกรมที่สร้างขึ้นไม่ได้อ่าค่ะอ่าค่ะะ จะแก้ยังไงดีค่ะ
|
 |
 |
 |
 |
| Date :
2011-07-20 13:48:21 |
By :
mumu |
|
 |
 |
 |
 |
|
|
 |
 |
|
 |
 |
 |
|
|
 |
 |
|
๊ืUnable to read the Project file ' WindowsAppication3.vbproj'.Value cannot be null
parameter name: name
|
 |
 |
 |
 |
| Date :
2011-07-20 13:51:22 |
By :
mumu |
|
 |
 |
 |
 |
|
|
 |
 |
|
 |
 |
 |
|
|
 |
 |
|
ที่ว่าอ่านไม่ได้ มันคือ ไฟล์ของ access หรอคับ..แล้วมัน นามสกุลไร หรอ?
|
 |
 |
 |
 |
| Date :
2011-08-13 15:25:43 |
By :
termja |
|
 |
 |
 |
 |
|
|
 |
 |
|
 |
 |
 |
|
|
 |
 |
|
ขอโทด นะ คับ คือ เรา จะรู้ ได้ ไง ว่า มันติด ต่อ ฐาน ข้อ มูล เเล้ว อะ คับ
|
 |
 |
 |
 |
| Date :
2011-08-15 03:48:30 |
By :
Sorry |
|
 |
 |
 |
 |
|
|
 |
 |
|
 |
 |
 |
|
|
 |
 |
|
คุณต้องมีที่ผิดแน่นอนครับ
|
 |
 |
 |
 |
| Date :
2011-08-30 14:20:50 |
By :
หล่อขั้นเทพ |
|
 |
 |
 |
 |
|
|
 |
 |
|
 |
 |
 |
|
|
 |
 |
|
ขอบคุณ คุณ KaimuK มากๆเลย ทำได้แล้วเย้ๆๆๆ
|
 |
 |
 |
 |
| Date :
2012-06-25 22:14:51 |
By :
SJ |
|
 |
 |
 |
 |
|
|
 |
 |
|
 |
 |
 |
|
|
 |
 |
|
เป็นประโยชน์อย่างมากเลยคับ ^ ^
|
 |
 |
 |
 |
| Date :
2012-07-18 11:32:33 |
By :
birdary |
|
 |
 |
 |
 |
|
|
 |
 |
|
 |
 |
 |
|
|
 |
 |
|
ใช้vbดึงAccessขึ้นมาเป็นตารางขึ้นมาโชว์และให้เลือกแก้ไขข้อมูลได้มันคับ
ขอบคุณคับ
|
 |
 |
 |
 |
| Date :
2013-03-28 00:42:11 |
By :
AA |
|
 |
 |
 |
 |
|
|
 |
 |
|
 |
 |
 |
|
|
 |
 |
|
ขอบคุณมากๆ ค่ะ คุณ kaimuk ข้อมูลมีประโยชน์มากเลย
|
 |
 |
 |
 |
| Date :
2014-01-13 20:21:40 |
By :
Alone's Fern |
|
 |
 |
 |
 |
|
|
 |
 |
|
 |
 |
 |
|
|
 |
 |
|
เป็นเเบบนี้ครับ เเก้ยังไงหรอครับ

|
 |
 |
 |
 |
| Date :
2014-03-12 10:39:42 |
By :
marginyord |
|
 |
 |
 |
 |
|
|
 |
 |
|
 |
 |
 |
|
|
 |
 |
|

|
 |
 |
 |
 |
| Date :
2014-11-03 10:23:54 |
By :
Fang |
|
 |
 |
 |
 |
|
|
 |
 |
|
 |
 |
 |
|
|
 |
 |
|
Dim connectionStr As String = "Provider Microsoft.Ace.OleDb.12.0;" & "Data Source = D:\My Project\BB Apartment VB\BB Apartment.accdb;"
เอาเครื่องหมาย = ตรง Provider = Microsoft ออกครับ ลองดูนะ
|
 |
 |
 |
 |
| Date :
2014-11-04 12:39:34 |
By :
nameball |
|
 |
 |
 |
 |
|
|
 |
 |
|
 |
 |
 |
|
|
 |
 |
|
ของผม win7 64bit ก็ขึ้นแบบนี้อะครับ ช่วยที

|
 |
 |
 |
 |
| Date :
2014-11-23 16:21:35 |
By :
bird |
|
 |
 |
 |
 |
|
|
 |
 |
|
 |
 |
 |
|
|
 |
 |
|
[b][/b]คือของผม VB 2010 แต่ Access 2013 มันเชื่อมต่อกันได้มั้ย ต้องทำไงครับ พอผมรันแล้ว ข้อมูลมันไม่ขึ้นมาไห้นะครับ ขึ้นแต่ ฟอร์ม
|
 |
 |
 |
 |
| Date :
2015-09-20 10:45:32 |
By :
Rik |
|
 |
 |
 |
 |
|
|
 |
 |
|
 |
 |
 |
|
|
 |
 |
|

|
 |
 |
 |
 |
| Date :
2016-07-10 15:55:12 |
By :
asb |
|
 |
 |
 |
 |
|
|
 |
 |
|
 |
 |
|
|